Using RUPS was enormously helpful while developing the new accessibility functionality released with iText 5.4.4 and it's indispensable when inspecting invalid PDFs. In spite of those qualities, the previous version of RUPS (5.4.3) was only downloaded 650 times, probably because people don't realize how useful the tool is.
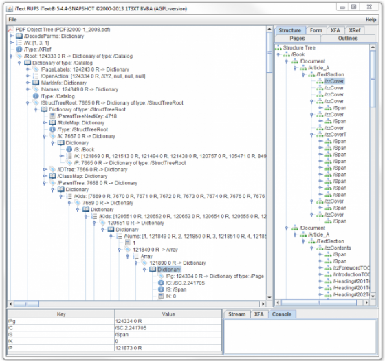
As you can see in the screen shot, you can get a tree view of the structure tree of a tagged PDF (to the right) and you can browse and inspect objects (such as the parent tree opened in the panel on the left).
In the latest release, we've introduced the concept of debugmode that allows RUPS to open invalid files that can't even be opened with plain iText. Unfortunately that doesn't mean that RUPS can open any invalid file (some files are just too broken).
We've also introduced an easy way to copy/paste decompressed content streams. That way, it's easier to debug page content. Extracting an image stream is done with just a click on a button.
If you ever wondered what a PDF looks like on the inside and were scared away when opening a file in a plain text editor, try iText RUPS and many secrets will be unveiled:Download RUPS!
